¶ OPPO 移动端
更新时间: 2024-10-18 09:59:02
¶ 场景介绍
¶ 概述
OPPO 社会化登录是用户以 OPPO 为身份源安全登录第三方应用或者网站。在 Authing 中配置并开启 OPPO 的社会化登录,即可实现通过 Authing 快速获取 OPPO 基本开放的信息和帮助用户实现免密登录功能。
¶ 应用场景
移动端
¶ 终端用户预览图

¶ 注意事项
- 如果你还没有 OPPO 账号,请先前往 OPPO 开放平台 (opens new window)上注册成为开发者。
- 如果你未开通 Authing 控制台账号,请先前往 Authing 控制台 (opens new window) 注册开发者账号
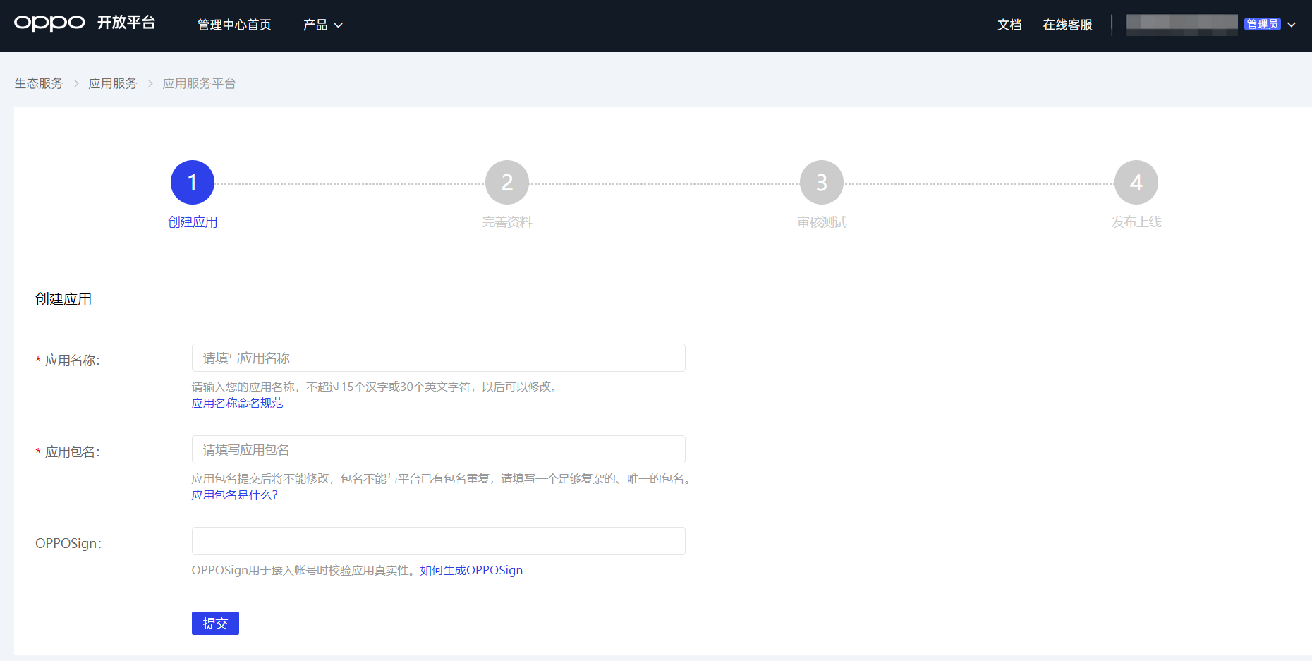
¶ 第一步:在 OPPO 创建一个应用
登录OPPO 开放平台 (opens new window),点击 管理中心: 
在管理中心页面,点击帐号服务: 
在帐号服务页面,点击创建新应用 并选择 创建应用: 
在创建新应用页面,填写应用信息,并点击提交: 
为刚创建的应用接入「帐号服务」,激活账号并开通能力:

创建完成之后,查看应用详情,记录下 AppID, AppKey 和 AppSecret,下一步需要用到。 
¶ 第二步:在 Authing 控制台配置 OPPO 应用配置
2.1 请在 Authing 控制台的「社会化身份源」页面,点击「创建社会化身份源」按钮,进入「选择社会化身份源」页面。

2.2 请在 Authing 控制台 的「社会化身份源」-「选择社会化身份源」页面,点击「OPPO」身份源按钮,进入 「OPPO 移动端登录模式」页面。

2.3 请在 Authing 控制台 的「社会化身份源」-「OPPO 移动端」页面,配置相关的字段信息。 
| 字段 | 描述 |
|---|---|
| 唯一标识 | a. 唯一标识由小写字母、数字、- 组成,且长度小于 32 位。 b. 这是此连接的唯一标识,设置之后不能修改。 |
| 显示名称 | 这个名称会显示在终端用户的登录界面的按钮上。 |
| AppID | 上一步获取的 OPPO 应用 ID。 |
| AppKey | 上一步获取的 OPPO 应用 Key。 |
| AppSecret | 上一步获取的 OPPO 应用 Secret。 |
| 登录模式 | 开启「仅登录模式」后,只能登录既有账号,不能创建新账号,请谨慎选择。 |
2.4 配置完成后,点击「创建」或者「保存」按钮完成创建。
¶ 第三步:开发接入
- 推荐开发接入方式:SDK
- 优劣势描述:运维简单,由 Authing 负责运维。每个用户池有一个独立的二级域名;如果需要嵌入到你的应用,需要使用弹窗模式登录,即:点击登录按钮后,会弹出一个窗口,内容是 Authing 托管的登录页面,或者将浏览器重定向到 Authing 托管的登录页。
- 详细接入方法:
3.1 在 Authing 控制台创建一个应用,详情查看:如何在 Authing 创建一个应用
3.2 在已创建好的「OPPO 移动端」身份源连接详情页面,开启并关联一个在 Authing 控制台创建的应用

3.3 在登录页面体验 OPPO 第三方登录(如 终端用户预览图 所示)。